Solution Track icon

Advanced AN/LT

Solution Track

AVAILABLE FOR:

Z400qx Thor

Z800qx Freya

KEY FEATURES

  • Fully compliant AN/LT link-partner
  • Capture, decode and analysis of AN/LT protocol
  • Link training of local & remote transmit equalizer
  • Automatic and interactive (single step) AN/LT protocol execution
  • Full protocol trace log analysis
  • Suitable for Z800qx Freya 2 port & Z400qx Thor 2 port traffic generation modules
  • Controlled through XenaManager 3 software and XOA open-source, Python-based test automation framework
  • Requires Xena Release 106 (or later) and XenaManager 3

The AN and LT protocols are essential for overcoming demanding signal‑integrity challenges and establishing high‑speed Ethernet links over electrical connections.

The Advanced AN/LT Solution Track is designed for developers of high‑speed Ethernet interconnect devices – such as PHYs, ASICs, and active cables – who need to verify performance, ensure reliable interoperability, and debug AN/LT implementations.

The Advanced AN/LT Solution Track extends the capabilities of the Z400qx Thor and Z800qx Freya modules to provide enhanced control, full capture, detailed debugging, and comprehensive logging features for both Auto-Negotiation (AN) & Link Training (LT).

These features provide far deeper visibility and more advanced testing than that offered by the standard XenaManager 3 functionality.

By providing enhanced tools for analysis and protocol insight, this Solution Track enables the Z400qx Thor and Z800qx Freya traffic generators train the remote link‑partner’s transmit equalizer and can also be trained by the remote link‑partner as the local device.

This helps engineers identify issues earlier, accelerate development cycles, and validate device behavior with greater confidence under realistic operating conditions.

Auto Negotiation Technology & FEC abilities

  • Configurable advertised technology and FEC abilities and viewing of link partner’s

Link Training of remote transmitter

  • Automatic or interactive generation of LT Coeff commands
  • Display and validate the incoming responses
  • Monitor the impact on the local receiver performance

Link Training the local transmitter

  • Display and validate the incoming LT Coeff commands
  • Display the generated responses
  • Ignore or apply the Coeffs to the local transmitter

Protocol trace log analysis

  • Full AN/LT protocol communication trace log for all lanes, between the Xena tester and the DUT.

Screenshots

Auto-Neg screenshot

ABOVE: This screenshot shows test of Auto Negotiation (AN) with configuration of Advertised Technology Abilities and visibility into Link Partner Advertised Technology Abilities. AN results presented including Highest Common Denominator.

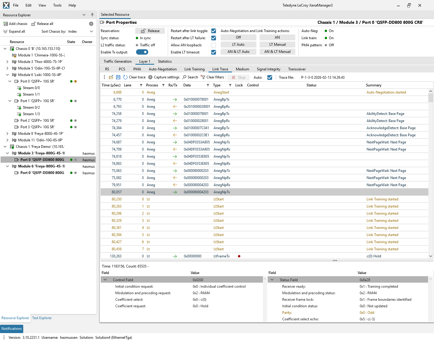
Detailed insight to Auto Negotiation (AN) protocol sent between Xena tester and DUT

Above: Detailed insight to Auto Negotiation (AN) protocol sent between Xena tester and DUT.

Advanced configuration of LT Preset parameters.

Above: Advanced configuration of LT Preset parameters.

Interactive mode allowing manual execution of LT protocol between Xena tester and DUT

Above: Interactive mode allowing manual execution of LT protocol between Xena tester and DUT

Detailed insight to Link Training (LT) protocol sent between Xena tester and DUT

Above: Detailed insight to Link Training (LT) protocol sent between Xena tester and DUT